Сравнение решения для частных охранных предприятий (ЧОП): Alarm Front Monitoring и Простой софт: Охранное предприятие

Проверено командой pickTech
Alarm Front Monitoring
Нет отзывов
Простой софт: Охранное предприятие
Нет отзывов
Alarm Front Monitoring
Нет отзывов
Функциональность
Удобство
Поддержка
Тональность отзывов

Недостаточно отзывов

Простой софт: Охранное предприятие
Нет отзывов
Функциональность
Удобство
Поддержка
Тональность отзывов

Недостаточно отзывов

Удовлетворённость пользователей

Нет данных
Нет данных

Стартовая цена

Вендор не предоставил информацию о цене
✗ Бесплатная версия
✗ Пробный период
8000 руб. единоразово
✗ Бесплатная версия
✗ Пробный период

Подходит для

организации пульта централизованного наблюдения за удаленными объектами, оснащенными системами охраны и наблюдения, отправляющих тревожные сообщения через GSM, SMS или GPRS/3G.

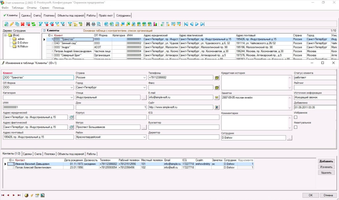
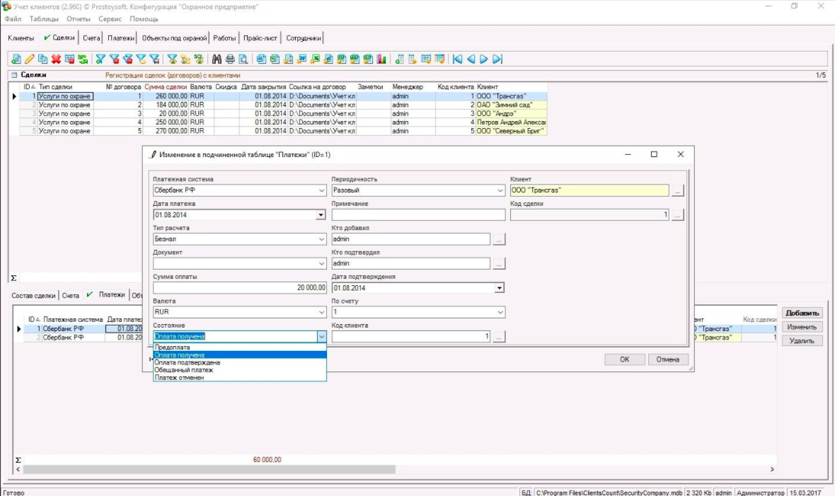
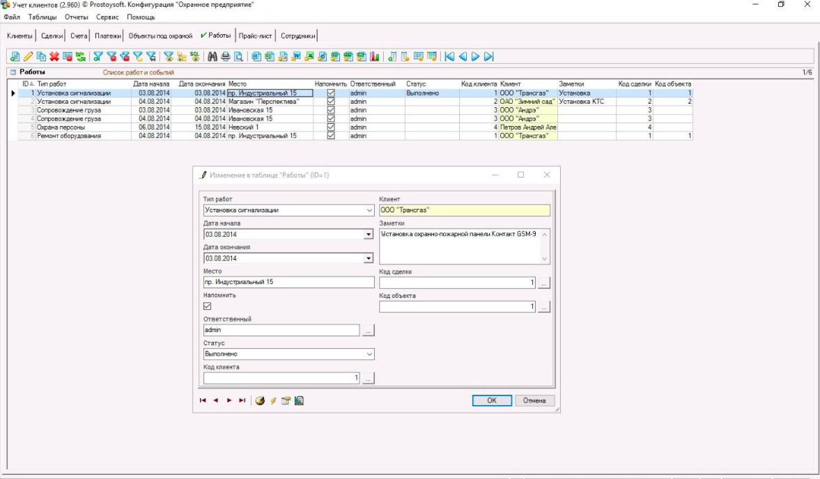
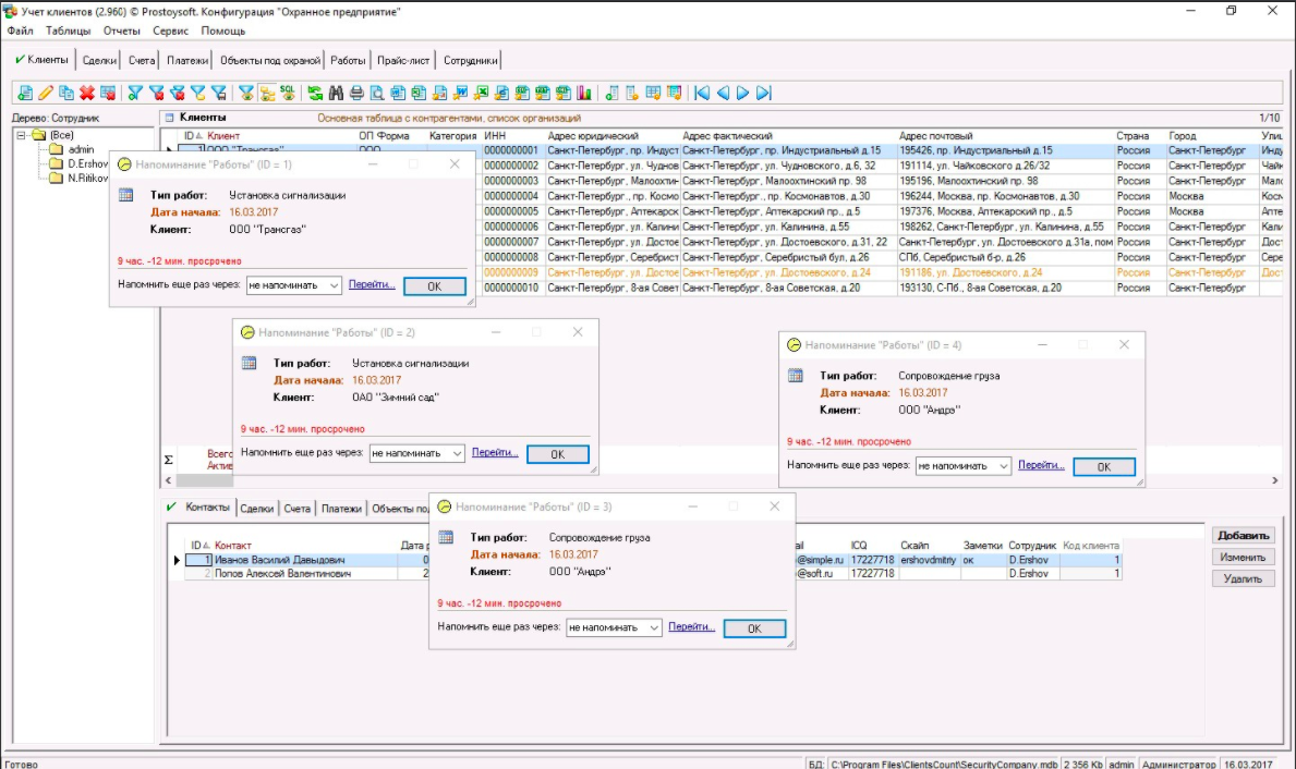
охранных предприятий.

Отзывы пользователей

❝❞
Недостаточно отзывов
❝❞
Недостаточно отзывов
Нужна помощь с выбором? Наши эксперты бесплатно подберут подходящее решение под ваши задачи
Получить консультацию →

Интерфейс

⚡ Лучшая функциональность: Alarm Front Monitoring — поддерживает больше всего функций категории
5 из 6 83%
функций поддерживается
3 из 6 50%
функций поддерживается
TCP/IP (GPRS)
Журнал сообщений
Карточка сотрудника
Оповещение по SMS
Отчеты
Удаленный доступ
TCP/IP (GPRS)
Журнал сообщений
Карточка сотрудника
Оповещение по SMS
Отчеты
Удаленный доступ
Десктоп
Cloud, SaaS, Web
Mac
Windows
Cloud, SaaS, Web
Mac
Windows
Мобильные
iOS
Android
iOS
Android
Тех. поддержка
24/7
Рабочее время
Онлайн
24/7
Рабочее время
Онлайн
Обучение
Онлайн
Вебинары
Документация
Персонально
Онлайн
Вебинары
Документация
Персонально
  • Разработчик: AlarmFront
  • Страна: Russian Federation
  • Разработчик: Простой софт
  • Страна: Russian Federation

Не то, что ищете? Похожие решения в категории

Эти продукты похожи на то, что вы сравниваете.

C.Nord Центр Охраны
Стартовая цена
Не указана
✕ Пробный период ✕ Бесплатная версия
3,7 из 5 · 3 отзывов
Профиль
ФОРТ360
Стартовая цена
5000 руб. в месяц
✓ Пробный период ✕ Бесплатная версия
5,0 из 5 · 1 отзывов
Профиль
СУР
Нет отзывов
Стартовая цена
100000 руб. единоразово
✕ Пробный период ✕ Бесплатная версия
 
Профиль
УОП ФАРБ
Нет отзывов
Стартовая цена
350000 руб. единоразово
✕ Пробный период ✓ Бесплатная версия
 
Профиль
ЧОП-портал
Нет отзывов
Стартовая цена
15000 руб. в месяц
✕ Пробный период ✕ Бесплатная версия
 
Профиль
1С Управление охранным предприятием
Нет отзывов
Стартовая цена
Не указана
✕ Пробный период ✕ Бесплатная версия
 
Профиль
Staff
Нет отзывов
Стартовая цена
Не указана
✕ Пробный период ✕ Бесплатная версия
 
Профиль
Онлайн Предприятие
Нет отзывов
Стартовая цена
4990 руб. в месяц
✓ Пробный период ✕ Бесплатная версия
 
Профиль