Сравнение решения управления данными: Integris и DATAREON ESB

Проверено командой pickTech
Integris
Нет отзывов
DATAREON ESB
Нет отзывов
Integris
Нет отзывов
Функциональность
Удобство
Поддержка
Тональность отзывов

Недостаточно отзывов

DATAREON ESB
Нет отзывов
Функциональность
Удобство
Поддержка
Тональность отзывов

Недостаточно отзывов

Удовлетворённость пользователей

Нет данных
Нет данных

Стартовая цена

Вендор не предоставил информацию о цене
✗ Бесплатная версия
✗ Пробный период
150000 руб.
✗ Бесплатная версия
✓ Пробный период

Подходит для

Integris обслуживает клиентов, которые готовы взять на себя серьезные и долгосрочные обязательства по защите информации о клиентах и сотрудниках с помощью высокотехнологичной автоматизации и обеспечения конфиденциальности.

государственные и муниципальные учреждения

Отзывы пользователей

❝❞
Недостаточно отзывов
❝❞
Недостаточно отзывов
Нужна помощь с выбором? Наши эксперты бесплатно подберут подходящее решение под ваши задачи
Получить консультацию →

Интерфейс

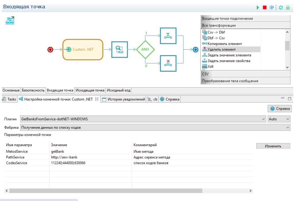
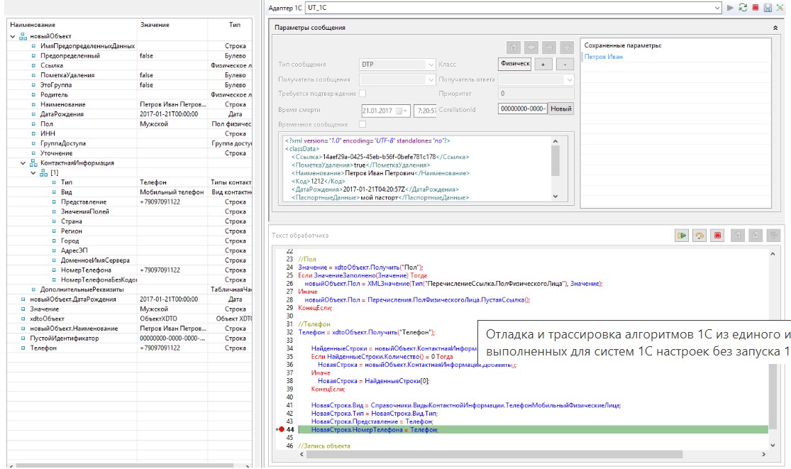
Скриншоты не предоставлены

⚡ Лучшая функциональность: Integris — поддерживает больше всего функций категории
10 из 10 100%
функций поддерживается
6 из 10 60%
функций поддерживается
Контроль доступа
Обнаружение данных
Отображение данных
Профилирование данных
Управление политикой
Управление процессом
Управление резервной полкой
Управление ролями
Управление удалением
Управление хранением
Контроль доступа
Обнаружение данных
Отображение данных
Профилирование данных
Управление политикой
Управление процессом
Управление резервной полкой
Управление ролями
Управление удалением
Управление хранением
Десктоп
Cloud, SaaS, Web
Mac
Windows
Cloud, SaaS, Web
Mac
Windows
Мобильные
iOS
Android
iOS
Android
Тех. поддержка
24/7
Рабочее время
Онлайн
24/7
Рабочее время
Онлайн
Обучение
Онлайн
Вебинары
Документация
Персонально
Онлайн
Вебинары
Документация
Персонально
  • Разработчик: Integris Software
  • Страна: United States
  • Разработчик: DATAREON
  • Страна: Russian Federation

Не то, что ищете? Похожие решения в категории

Эти продукты похожи на то, что вы сравниваете.

Cubisio
Нет отзывов
Стартовая цена
15000 руб. в год
✕ Пробный период ✓ Бесплатная версия
 
Профиль
DataGrain ESO
Нет отзывов
Стартовая цена
Не указана
✕ Пробный период ✕ Бесплатная версия
 
Профиль
SAP Master Data Governance
Нет отзывов
Стартовая цена
Не указана
✕ Пробный период ✕ Бесплатная версия
 
Профиль
IIG
Нет отзывов
Стартовая цена
Не указана
✕ Пробный период ✕ Бесплатная версия
 
Профиль
Symantec Data Loss Prevention
Нет отзывов
Стартовая цена
Не указана
✕ Пробный период ✕ Бесплатная версия
 
Профиль