РС Аптека

РС Аптека

Нет отзывов
РС Аптека отзывы РС Аптека программа РС Аптека характеристики РС Аптека ПО РС Аптека подбор РС Аптека сравнение
Подходит для
автоматизации аптек
Детали продукта
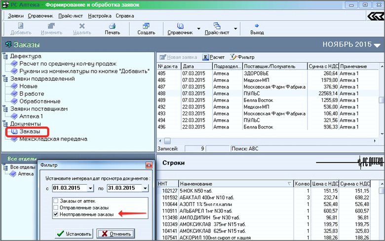
Решение позволяет осуществлять электронный документооборот с поставщиками, импорт прайс-листов, электронных накладных и отказов, а также поддерживает простое подключение новых партнеров при использовании открытых протоколов. Приход товара сопровождается сверкой накладной с реальными поставками по сериям, контролем по штрихкодам и срокам годности. Управление ценами осуществляется через автоматизированный расчет розничных цен с учетом наценок и округлений. Централизованное управление позволяет актуализировать цены без переоценки и печатать новые ценники.
Контакты
Регард Софт
Russian Federation
Выберите самые важные функции
Консультация по подбору IT-решений от наших специалистов
Бесплатная консультация
Заполните небольшой опрос и наши специалисты подберут для вас ПО
Подобрать ПО
Следующий шаг

Отзывы РС Аптека

Отзывов ещё нет — ваш может стать первым.
Оставить отзыв
Сравнить 0 продуктов категории Программы для аптек
Очистить
Сравнить