Континент WAF

Континент WAF

Нет отзывов
Континент WAF отзывы
Подходит для
для защиты веб-приложений c автоматизированным анализом их бизнес-логики.
Детали продукта
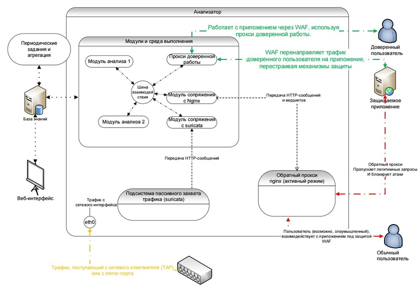
Континент WAF - инструмент для предотвращения как уже известных, так и новых угроз для веб-приложений, он позволяет избежать хищения БД, размещения на сайтах вредоносных программ и внесения в контент сайта несанкционированных изменений. Система работает на основе искусственного интеллекта, облегчающего формирование политики безопасности. Континент WAF анализирует зашифрованный алгоритмами ГОСТ трафик.
Контакты
Код Безопасности
Russian Federation
Выберите самые важные функции
Консультация по подбору IT-решений от наших специалистов
Бесплатная консультация
Заполните небольшой опрос и наши специалисты подберут для вас ПО
Подобрать ПО
Следующий шаг

Отзывы Континент WAF

Отзывов ещё нет — ваш может стать первым.
Оставить отзыв
Сравнить 0 продуктов категории Сетевая безопасность
Очистить
Сравнить
Доступно 9 интеграторов
Интеграторы, готовые помочь с внедрением.