Обработка кредитных заявок

Обработка кредитных заявок

Нет отзывов
Обработка кредитных заявок отзывы
Подходит для
обработки кредитных заявок.
Детали продукта
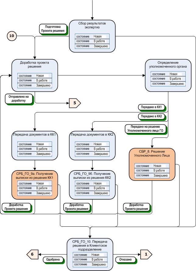
Возможности программы Обработка кредитных заявок: комплексная автоматизация предкредитных операций от регистрации заявки до принятия решения на кредитном комитете; централизованное хранение всей информации и документов; стандартизация шаблонов; унификация документооборота, регламентация методов анализа кредитоспособности клиентов; централизованная управленческая отчетность.
Контакты
Мастер-Домино
Russian Federation
Выберите самые важные функции
Консультация по подбору IT-решений от наших специалистов
Бесплатная консультация
Заполните небольшой опрос и наши специалисты подберут для вас ПО
Подобрать ПО
Следующий шаг

Отзывы Обработка кредитных заявок

Отзывов ещё нет — ваш может стать первым.
Оставить отзыв
Сравнить 0 продуктов категории Кредитные операции
Очистить
Сравнить